一、添加LOOPBACK环回接口
loopback指本地环回接口(或地址),亦称回送地址。此类接口是应用最为广泛的一种虚接口,几乎在每台路由器上都会使用。在Windows系统中,一般采用127.0.0.1作为本地环回地址。
下面来说一说如何给win11添加LOOPBACK的网卡。
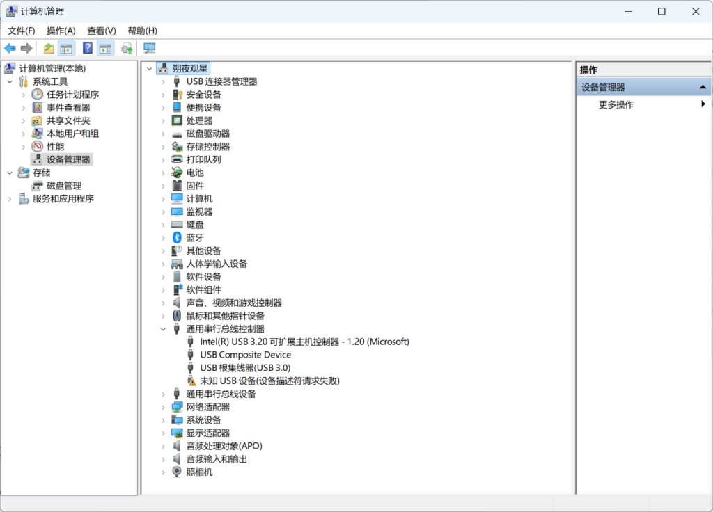
第一步:在菜单中搜索计算机管理并打开。

第二步:点击设备管理器,再点击“用户名”——(我这里是朔夜观星)

第三步:选择“操作”—添加过时硬件。

下面就如图操作即可以啦,值得注意的是,在win11中,选择的硬件类型是“网络适配器”,很多人不知道,所以经常有的人找不到。




二、ENSP与Xshell的连接
ENSP(Enterprise Network Simulation Platform)是华为推出的网络模拟器,用于模拟真实网络环境中的路由器、交换机等设备。Xshell是一款功能强大的终端仿真软件,广泛应用于网络工程师的日常工作中。接下来我将详细讲解如何通过Xshell连接ENSP设备。
下面来说一说如何让ENSP与Xshell的连接
ENSP支持通过Xshell等终端仿真软件连接设备,操作步骤如下:
第一步:新建连接
在Xshell中新建一个连接,选择Telnet协议。
第二步:配置连接参数
- 地址:输入
127.0.0.1(本地回环地址)。 - 端口:ENSP设备的端口从2000开始,第一个设备为2000,第二个设备为2001,依此类推。

第三步:保存连接
为连接命名(如R1、R2等),保存后即可通过双击连接快速登录设备。

Comments NOTHING